DCSL3C-02C24X-5S est un commutateur de centre de données compact et efficace équipé de ports de liaison montante QSFP28 2 × 100G et de ports de liaison descendante SFP 24 × 10G, ce qui en fait une solution idéale pour les centres de données de petite à moyenne taille, les salles de serveurs d'entreprise et les déploiements de bord. Conçu pour une utilisation en rack (ToR) ou en couche de feuilles, il offre une connectivité 10G haute performance pour les serveurs et le stockage, tandis que les liaisons montants 100G assurent une intégration transparente avec les commutateurs de colonne vertébrale ou de cœur, prenant en charge des architectures de réseau à haut débit et évolutives.
Les ports 100G QSFP28 prennent en charge des configurations flexibles, y compris une cassure 4 × 25G ou 2 × 50G, permettant des conceptions de réseau adaptables en fonction de besoins de bande passante spécifiques. Avec des fonctionnalités avancées de commutation de 2/3 de couche, une faible latence et la prise en charge de protocoles tels que VXLAN, MLAG et BGP/OSPF, ce commutateur est conçu pour prendre en charge les environnements virtualisés modernes, l'intégration SDN, et applications cloud-natives.
DCSL3C-02C24X-5S est un commutateur de centre de données compact et efficace équipé de ports de liaison montante QSFP28 2 × 100G et de ports de liaison descendante SFP 24 × 10G, ce qui en fait une solution idéale pour les centres de données de petite à moyenne taille, les salles de serveurs d'entreprise et les déploiements de bord. Conçu pour une utilisation en rack (ToR) ou en couche de feuilles, il offre une connectivité 10G haute performance pour les serveurs et le stockage, tandis que les liaisons montants 100G assurent une intégration transparente avec les commutateurs de colonne vertébrale ou de cœur, prenant en charge des architectures de réseau à haut débit et évolutives.
Les ports 100G QSFP28 prennent en charge des configurations flexibles, y compris une cassure 4 × 25G ou 2 × 50G, permettant des conceptions de réseau adaptables en fonction de besoins de bande passante spécifiques. Avec des fonctionnalités avancées de commutation de 2/3 de couche, une faible latence et la prise en charge de protocoles tels que VXLAN, MLAG et BGP/OSPF, ce commutateur est conçu pour prendre en charge les environnements virtualisés modernes, l'intégration SDN, et applications cloud-natives.
Caractéristiques
Basé sur la puce haute performance
Qui sont conçus sur la base de la puce de commutation Ethernet CTC7132. Le CTC7132 est une puce haute performance qui aide le DCSL3C-02C24X-5S à répondre aux exigences des réseaux Metro/Enterprise/HCI.
Types de port variés
Prend en charge les ports 1G/2.5G/10G/25G/40G/100G pour répondre aux différentes exigences du réseau.
Conception de système pour le vert et l'économie d'énergie
Un réglage FAN intelligent et une technologie de surveillance de la consommation d'énergie en temps réel sont fournis pour le coût de la redondance de maintenance et aident à construire un réseau vert et économiseur d'énergie.
Profil personnalisé pour différents scénarios de déploiement
La technologie FTM (Flexible Table Management) offre plusieurs profils de configuration de taille de table en tant que choix optimisés pour différents scénarios de réseau. Prend en charge jusqu'à 120K tables d'adresses MAC. Prend en charge les tables de routage IP jusqu'à 60K.
Ethernet intelligent OAM: gestion complète des défauts du réseau et garantie de performance
Avec l'IEEE802.1ag et ITU-T Y.1731 OAM de bout en bout, les fournisseurs de services Ethernet peuvent surveiller les services, évaluer les performances de bout en bout et garantir que la qualité du service correspond à l'accord.
La technique de gestion des pannes comprend CCM, LTM et LBM. Les objectifs de performance comprennent la mesure de la latence et de la gigue. Prend en charge la gestion à distance, la surveillance du réseau, l'indication des défauts du réseau, le bouclage à distance et la récupération des paramètres MIB selon la norme 802.3ah EFM.
Caractéristiques du réseau virtuel et du réseau intelligent sans perte
Prise en charge de la technologie de pointe: contrôle de flux prioritaire (PFC), notification de congestion explicite (ECN), etc.
Prend en charge MLAG (agrégation de liens multi-châssis) pour agréger les liens entre différents appareils. MLAG peut créer un système Active-Active pour améliorer la fiabilité des liaisons réseau de la qualité de carte unique à la qualité de périphérique. MLAG utilise une liaison entre les appareils pour regrouper deux appareils et les faire logiquement comme un seul appareil. Les ports de deux appareils différents rejoignent les ports agrégés et tous les ports peuvent transmettre le trafic de données. MLAG doit gérer le périphérique respectivement, mais les configurations sont plus faciles que l'empilement, le redémarrage n'est PAS requis après la configuration de MLAG. Le transfert et la configuration sont traités sur un appareil local, en état normal, le trafic ne transmet PAS la liaison homologue, la bande passante de la liaison homologue n'est pas le goulot d'étranglement du réseau et la latence est faible.
Prise en charge de la technologie de superposition (y compris NVGRE/VXLAN/GENEVE, etc.). Overlay peut créer des paquets layer2 sur les réseaux layer3 en utilisant l'en-tête NVGRE/VXLAN/GENEVE pour encapsuler l'intégralité des paquets Ethernet. La superposition résout le problème de la limitation de la taille de la table MAC dans les réseaux layer2 traditionnels, résout le problème de la limitation du nombre d'identifiants VLAN et résout le problème d'ajustement dynamique du réseau qui ne peut pas être réalisé par VLAN/VPN. Utilisez VXLAN par exemple, l'identifiant 24 bits VNI peut prendre en charge la plupart des réseaux logiques 16777215, les réseaux layer2 construits par VXLAN peuvent conserver le même IP/MAC, etc. lorsque vous déplacez la machine de vertu.
Prend en charge RPC-API pour SDN (Software Defined Network). SDN est une nouvelle architecture de réseau qui peut considérablement simplifier la gestion et la maintenance en séparant le plan de contrôle et le plan de données du réseau.
Fiabilité élevée
Alimenté par des modules de puissance échangeables à chaud qui prennent en charge la redondance AC/DC 1 1; Les ventilateurs prennent en charge la redondance de 5 1/3 1; Prend en charge la technologie de surveillance de l'environnement en temps réel pour détecter la température du chipset, statut de ventilateur et de puissance, etc. Prise en charge LACP/ECMP/VRRP/VARP/STP/RSTP/MSTP/Smart Link/BFD/ERPS/G.8031/G.8032/Équilibrage de charge, etc. pour protéger efficacement le trafic réseau tout autour.
La technologie brevetée «Sysmon» pour la surveillance de l'état du processeur peut prendre des mesures lorsque le système est une erreur.
Contrôle exceptionnel de QoS
Fournissez 10 files d'attente matérielles par port (8 files d'attente unicast, 1 file d'attente de multidiffusion, 1 file d'attente de moniteur, 1 file d'attente d'unidiffusion de processeur, 1 file d'attente de multidiffusion de processeur). Prend en charge la technologie de planification en plusieurs étapes telle que WDRR (robin de déficit pondéré)/SP (priorité stricte) et TD (queue de chute)/WRED (détection précoce aléatoire pondérée) pour éviter la congestion. Prend en charge un mécanisme de planification de file d'attente flexible pour effectuer la mise en forme du trafic de file d'attente ou de port.
Le policier d'entrée et de sortie fournit une surveillance intelligente de la bande passante, qui permet d'ajuster la granularité en fonction de la vitesse du port. Le srTCM (marqueur à trois couleurs à taux unique) et le trTCM (marqueur à trois couleurs à deux taux) peuvent être pris en charge.
Support de service triple-play avec garantie de bande passante pour une application de haute qualité
Offre une bande passante élevée pour les services Triple-Play tels que IPTV, surveillance vidéo. Les capacités intégrées de QoS et les technologies de file d'attente flexibles garantissent une haute qualité de services.
Le jeu de protocoles multicast riche (IGMP Snooping, IGMP v1/v2, PIM-SM) prend en charge jusqu'à 2K groupes de multidiffusion et 4K réplications logiques par groupe. Avec le logiciel du système d'exploitation, le service IPTV et le contrôle de latence multidiffusion sont entièrement pris en charge.
Politique globale de sécurité réseau
Prend en charge le contrôle de sécurité de classe d'abonné/classe switch/classe réseau.
L'ACL IPv6/IPv6/MAC peut filtrer respectivement les paquets IPv6/IPv6/Non IP. En plus de cela, l'ACL IPv6/IPv6 étendu qui peut correspondre aux informations Layer2/layer3/layer4 dans une règle est disponible. Les ACL peuvent s'appliquer aux ports physiques/vlan/groupe de ports/groupe de vlan. Les membres du groupe portuaire ou du groupe vlan partagent un ensemble d'ACLs et sauvegardent la ressource TCAM.
Les fonctionnalités d'inspection ARP et de garde de source IP empêchent le réseau de lancer une attaque ARP malveillante. Prend en charge les fonctionnalités de protection du trafic CPU, de contrôle des tempêtes et d'optimisation de la charge du processeur. Prend en charge la fonction d'authentification 802.1x centralisée pour les utilisateurs illégaux interdits d'accès au réseau.
Caractéristiques de gestion pratiques
Prend en charge des interfaces de gestion variées, notamment le port console/les ports réseau en bande/le port réseau hors bande/le port USB. Prend en charge SNMP v1/v2/v3, prise en charge CLI (interface de ligne de commande), gestion Web, connexion Telnet et FTP. Soutenez OAM pour rendre la gestion plus pratique, et prenez en charge SSH2.0, SSL, etc. pour assurer la sécurité de la gestion.
P/N | DCSL3C-02C24X-5S |
Ports fixes fournis | Ports SFP + 24x10G, 2x ports 100G QSFP28 |
RS-232 ports en série | 1 Port RJ-45 situé sur le côté gauche du panneau arrière |
Gestion des ports | 1 RJ-45 ports de gestion hors bande situés sur le côté gauche du panneau arrière |
Ports USB | 1 port USB de type A situé sur le côté gauche du panneau arrière |
Capacité d'interrupteur | 2.56Tbps |
Débit | 1904.64Mpps |
Latence | 660ns |
CPU | SOC(Dual core, ARM A53) |
Mémoire | 2GB |
Flash | 8GB(eMMC) |
Mémoire de tampon de paquet | 9MB |
Alimentation électrique | |
AC | Tension de fonctionnement: 100 ~ 240V; 50/60Hz Tension maximale: 90 ~ 264V; 47 ~ 63Hz |
DC | Tension maximale: -48 ~ -60V |
HVDC | Pas de soutien |
Alimentation électrique | Des appuis |
Option de flux d'air | Flux d'air avant-arrière/arrière-avant |
Ventilateurs Quantité | 3 |
Dimension du produit | 44x442x378mm (H × W × D) |
Poids net | 5.95Kgs |
Tirage de puissance typique | 44w |
Max Puissance Tirage | 59w |
MTBF (heure) | 206988 |
MTBF (Année) | 23.63 |
Température de fonctionnement | 0 °C ~ 45 °C |
Température de stockage | -40 °C ~ 70 °C |
Humidité relative | 0 °C ~ 95% (sans condensation |
Logiciel Spécification
Caractéristiques | Description | Profil par défaut | Tampon étendu | Profil IPv6 | Profil Layer3 | Profil d'Ipran | ||||||||
Cadre Jumbo | Taille du cadre Max. jumbo | 9600 | ||||||||||||
MAC Unicast | Capacité d'adresse MAC | 98304 | 12288 | 98304 | ||||||||||
Taux d'apprentissage MAC (SW) | > 4000pps | |||||||||||||
Taux d'apprentissage MAC (HW) | > 10Gbps | |||||||||||||
Adresse MAC trou noir | 128 | |||||||||||||
MAC multicast | Capacité d'adresse MAC | 2048 | 1024 | 2048 | ||||||||||
VLAN | IDs VLAN | 4094 | ||||||||||||
Instances VLAN | 4094 | |||||||||||||
VLAN pour activer les statistiques | 256 | |||||||||||||
Cartographie VLAN | Tableau de cartographie maximum | 64 | ||||||||||||
Nombre de règles maximum | 1024 | |||||||||||||
EVC | Numéro EVC maximum | 4094 | ||||||||||||
Agrégation de lien (Statique et LACP) | Membre maximum Nombre par groupe | 128 | ||||||||||||
Numéro de groupe maximum | 64 | |||||||||||||
Mode de clé d'équilibre de charge | Statique/dlb/rr/résilient/auto-guérison | |||||||||||||
Temps de convergence | <50ms | |||||||||||||
Classification VLAN | Numéro de règle maximum | 4096 | ||||||||||||
Numéro de groupe maximum | 1 | |||||||||||||
Capacité de règle basée sur MAC | 512 | 384 | 512 | |||||||||||
Capacité de règle basée sur l'IPv6 | 448 | 256 | 1024 | 512 | ||||||||||
Capacité de règle basée sur IPv6 | 32 | 256 | 0 | 0 | ||||||||||
Règle basée sur le protocole Capacité | 7 | |||||||||||||
STP | Temps de convergence | <30s | ||||||||||||
RSTP | Temps de convergence | <1s | ||||||||||||
MSTP | Numéro d'instance MSTP | 64 | ||||||||||||
Temps de convergence | <1s | |||||||||||||
ERP | Numéro de domaine maximum | 16 | ||||||||||||
Numéro d'anneau | 1 Anneau primaire/domaine 2 Sous-anneau/domaine | |||||||||||||
Protection maximale Numéro d'instance par bague | 64 | |||||||||||||
Temps de basculement | <50s | |||||||||||||
G.8031 | Numéro du groupe | 256 | N/A | N/A | 16 | |||||||||
Temps de basculement | <50 ms | |||||||||||||
G.8032 | Anneaux | 128 | N/A | N/A | 16 | |||||||||
Ports membres maximum Par anneau | 256 | N/A | N/A | 32 | ||||||||||
Temps de basculement | <50 ms | |||||||||||||
CFM(802.1ag) | Nombre maximum de session | 512 | ||||||||||||
Numéro de domaine maximum | 8 | |||||||||||||
Types d'intervalle CCM | 7 | |||||||||||||
Innervate minimum CCM | 3.3ms | |||||||||||||
Nombre de députés européens en baisse maximale | 1024 | |||||||||||||
Maximum en hausse de nombre d'eurodéputés | 1024 | |||||||||||||
Numéro LMEP maximum | 1024 | |||||||||||||
ARP | Capacité d'ARP | 12288 | 4096 | 6144 | 16384 | 12288 | ||||||||
IPv6 | FIB | 57344 | 28672 | 12288 | 57344 | 57344 | ||||||||
ECMP | Groupe ECMP | 240 (Partager avec IPv6) | ||||||||||||
PBR | Carte d'itinéraire de la politique | 64 | ||||||||||||
ACE routage basé sur les politiques | 256 | 128 | 256 | 128 | ||||||||||
OSP | Voisins statiques maximum | 256 | ||||||||||||
Maximum résumé adresse | 2048 | |||||||||||||
IPMC | Table de routage multidiffusion | 2048 | 512 | 1024 | 2048 | 1024 | ||||||||
Routage multicast Interfaces en aval | 4096 | 1024 | 2048 | 5120 | 2048 | |||||||||
IGMP Snooping | Nombre maximum de groupes | 2048 | ||||||||||||
Nombre maximum de membres | 8192 | |||||||||||||
MVR | Numéro de groupe maximum | 2048 | 512 | 1024 | 2048 | 1024 | ||||||||
Nombre maximum de membres | 4096 | 1024 | 2048 | 4096 | 2048 | |||||||||
Itinéraire de l'hôte | Capacité du NPD | 2048 | 1024 | 4096 | 0 | 2048 | ||||||||
IPv6 | IPv6 | 4096 | 1024 | 6144 | 0 | 240 | ||||||||
Groupe ECMP | 240 (Partager avec IPv6) | 0 | 0 | |||||||||||
IPMC | Table de routage multidiffusion | 256 | 256 | 512 | 0 | 0 | ||||||||
Nombre d'interfaces Qui soutiennent la multidiffusion Table de routage | 512 | 512 | 1024 | 0 | 0 | |||||||||
MVR v6 | Numéro d'entrée maximum | 256 | 0 | 512 | 0 | 0 | ||||||||
Membre maximum Numéro | 512 | 0 | 1024 | 0 | 0 | |||||||||
Tunnel IP | Capacité des pairs du tunnel | 8 | 8 | 8 | 8 | 8 | ||||||||
Numéro de file d'attente par port | Queue de casting Uni | 8 | ||||||||||||
File d'attente multidiffusion | 1 | |||||||||||||
Surveiller la file d'attente | 1 | |||||||||||||
Tampon de paquet | Tampon de paquet système | 4.5MByte | 9MByte | 4.5MByte | 4.5MByte | 4.5MByte | ||||||||
Granularité | Granularité de la police | 0 ~ 2M: 10K 2M ~ 100M: 40K 100M ~ 1G: 80K 1G ~ 2G: 120K 2G ~ 4G: 250K 4G ~ 10G: 500K | ||||||||||||
Granularité de forme de file d'attente | ||||||||||||||
Granularité de forme de port | 10k | |||||||||||||
Entrée d'écoulement | Port d'entrée Qos ipv4 Entrées de flux | 1532 | ||||||||||||
Port d'entrée Qos ipv6 Entrées de flux | ||||||||||||||
Port d'entrée QoS débit Statistiques entrées | 128 | |||||||||||||
ACL IPv6 4 | Port d'entrée acl pour IPv6 4 | 2926 | 2976 | Les règles ACL Ingress et Egress utilisent un pool de resouce séparé. La règle Ingress IPv6/IPv6/MAC ACL partage la ressource Ingress et les règles Egress partagent la ressource Egress. | ||||||||||
Entrée VLAN acl pour IPv6 4 | ||||||||||||||
Port de sortie acl pour IPv6 4 | 878 | 928 | ||||||||||||
Égression VLAN acl pour IPv6 4 | ||||||||||||||
ACL IPv6 | Port d'entrée acl pour IPv6 | 2926 | 0 | 0 | ||||||||||
Entrée VLAN acl pour IPv6 | ||||||||||||||
Port de sortie acl pour IPv6 | 878 | 0 | 0 | |||||||||||
Égression VLAN acl pour IPv6 | ||||||||||||||
Statistiques de flux ACL | Entrées de statistiques de flux d'entrée acl | 1022 | ||||||||||||
Entrées de statistiques de flux Egress acl | 1023 | |||||||||||||
CoPP | Règles CoPP | 249 | 250 | |||||||||||
Entrées de statistiques de flux CoPP | 249 | 250 | ||||||||||||
UDF | Règles UDF | 256 | ||||||||||||
Entrées de statistiques de flux UDF | 64 | |||||||||||||
Garde de source IP | Nombre maximal de règles IPv6 | 768 | 512 | 512 | 512 | |||||||||
Nombre maximal de règles IPv6 | 64 | 128 | 0 | 0 | ||||||||||
MAC 802.1X | Maximum d'entrées | 512 | ||||||||||||
DHCP Snooping | Entrée limitée maximale | 4096 | ||||||||||||
IPFIX | Entrées IPFIX d'entrée | 8192 | ||||||||||||
Ressource IPFIX d'entrée | 8192 | |||||||||||||
BFD | Nombre maximum de session | Partager 128 | ||||||||||||
S-BFD | Nombre maximum de session | |||||||||||||
VRRP | Numéro de groupe maximum | 255 | ||||||||||||
Smart Link | Numéro de groupe maximum | 16 | ||||||||||||
Nombre maximal d'instances | 64 | |||||||||||||
Temps de basculement | <50ms | |||||||||||||
Lien du moniteur | Numéro de groupe maximum | 16 | ||||||||||||
Maximum up-link Nombre par groupe | 24 | |||||||||||||
Liaison descendante maximale Nombre par groupe | 24 | |||||||||||||
MLAG | Numéro de groupe MLAG maximum | 63 | ||||||||||||
VARP | Numéro IP virtuel par port | 15 | ||||||||||||
VXLAN | Tunnel VXLAN | 6144 | 4088 | 2040 | ||||||||||
VNI | 2000 | 2000 | 2000 | 2000 | 1000 | |||||||||
VTEP pair | 1024 | 1024 | 1024 | 1024 | 256 | |||||||||
Type | Sous-type | Caractéristique | ||||||||||||
Caractéristiques de base d'Ethernet | Ethernet | Interface | Modes de fonctionnement de l'interface Ethernet (duplex intégral, semi-duplex et auto-négociation) | |||||||||||
Taux de fonctionnement de l'interface Ethernet | ||||||||||||||
Cadre Jumbo | ||||||||||||||
Port-x connect | ||||||||||||||
Débit-contrôle | Contrôle de débit tx/rx | |||||||||||||
Contrôle de la tempête | Contrôle des tempêtes basé sur le port | |||||||||||||
Contrôle de tempête basé sur VLAN | ||||||||||||||
Port-bloc | Port-bloc (know-multicast/know-multicast/know-multicast/know-multicast/broadcast) | |||||||||||||
Port-isoler | L2/L3/Tous les ports-Isoler | |||||||||||||
Isoler Uni-direction | ||||||||||||||
Tunnel du protocole L2 | Tunnel de protocole L2 (support CDP/CFM/DOT1X/LLDP/SLOW -PROTO/STP/VTP) | |||||||||||||
Mode avant | Stocker et avancer | |||||||||||||
Coupé | ||||||||||||||
VLAN | Mode d'accès VLAN | Accès/coffre | ||||||||||||
VLAN par défaut | ||||||||||||||
Classification VLAN | Classification VLAN (basée sur port/basé sur mac/basé sur ip/basé sur prototypique) | |||||||||||||
QinQ | QinQ de base | |||||||||||||
QinQ sélectif | ||||||||||||||
Cartographie VLAN (1:1 traduction VLAN) | ||||||||||||||
Cartographie VLAN (N:1 traduction VLAN) | ||||||||||||||
Statistiques VLAN | Statistiques VLAN | |||||||||||||
VLAN privé | VLAN privé | |||||||||||||
Voix VLAN | Voix VLAN | |||||||||||||
VLAN invité | VLAN invité | |||||||||||||
MAC | Table d'adresse MAC | L'apprentissage automatique et le vieillissement des adresses MAC | ||||||||||||
FDB clair basé sur PORT VLAN | ||||||||||||||
Apprentissage du matériel | ||||||||||||||
Entrées statiques et dynamiques d'adresse MAC | ||||||||||||||
MAC clapotis détecte | MAC clapotis détecte | |||||||||||||
Pont du port | Pont du port | |||||||||||||
LAG | Agrégation de lien | Statique-LAG & LACP | ||||||||||||
Bilan de charge statique (SLB) | ||||||||||||||
Équilibre de charge dynamique (DLB) | ||||||||||||||
Bilan de charge du tournoi à la ronde (RR) | ||||||||||||||
LAG auto-guérison | ||||||||||||||
Agrégation de liaison pondérée | ||||||||||||||
Caractéristiques de protection d'anneau d'Ethernet | XSTP | STP | Protocole d'arborescence | |||||||||||
RSTP | Protocole couvrant rapidement l'arbre | |||||||||||||
MSTP | Protocole couvrant plusieurs instances | |||||||||||||
Protection du protocole de l'arbre | Filtre/garde BPDU | |||||||||||||
Garde racine | ||||||||||||||
Protection de boucle | ||||||||||||||
Attaque anti TC-BPDU | ||||||||||||||
ERPS | ERPS | Anneau ERPS unique | ||||||||||||
Anneaux tangents ERPS | ||||||||||||||
Anneaux ERPS qui se croisent | ||||||||||||||
Compatible avec RRPP | ||||||||||||||
G.8031 | G.8031 | Protection réseau linéaire Ethernet G.8031 | ||||||||||||
G.8032 | G.8032 | G.8032 v1/v2 | ||||||||||||
Anneau unique | ||||||||||||||
Sous-anneau | ||||||||||||||
Boucle de détection arrière | Boucle de détection arrière | Boucle arrière-détection | ||||||||||||
Layer2 Multicast | Multidiffusion Layer2 | IGMP espionnage | IGMPv1/v2/v3 espionnage | |||||||||||
Congé rapide | ||||||||||||||
Groupe de surveillance statique IGMP | ||||||||||||||
MVR | MVR (enregistrement VLAN multicast) | |||||||||||||
Expédition d'IPv6 | ARP | ARP | Entrées ARP statiques et dynamiques | |||||||||||
Vieillissement des entrées ARP | ||||||||||||||
ARP gratuite | ||||||||||||||
Proxy ARP | ARP -proxy de base | |||||||||||||
ARP -proxy local | ||||||||||||||
Routage multicast IPv6 | Itinéraires statiques IPv6 | Itinéraires statiques IPv6 | ||||||||||||
Routes des trous noirs | ||||||||||||||
Co-travail avec IP SLA | ||||||||||||||
Routage et réexpédition virtuels (VRF) | ||||||||||||||
Vérification de l'URPF | ||||||||||||||
RIP | RIP v1/v2 | |||||||||||||
OSPFv2 | OSPF v2 | |||||||||||||
IS-IS | IS-IS | |||||||||||||
Extensions IS-IS pour le routage de segment | ||||||||||||||
BGP | IBGP | |||||||||||||
EBGP | ||||||||||||||
Politique d'acheminement | Route-carte | |||||||||||||
Préfixe-liste d'ipv4 | ||||||||||||||
PBR | Routage basé sur les politiques (PBR) | |||||||||||||
ICMP | ICMP redirection | |||||||||||||
ICMP injoignable | ||||||||||||||
ECMP | ECMP(SLB) | |||||||||||||
ECMP(DLB) | ||||||||||||||
ECMP(RR) | ||||||||||||||
ECMP auto-guérison | ||||||||||||||
IP non numérotée | ||||||||||||||
Routage multicast IPv6 | IGMP | IGMP v1/v2/v3 | ||||||||||||
IGMP -proxy | ||||||||||||||
Cartographie SSM IGMP | ||||||||||||||
PIM | PIM -SM | |||||||||||||
PIM -SSM | ||||||||||||||
PIM -DM | ||||||||||||||
Transfert IPv6 | Protocole de base IPv6 | ICMPv6 | ICMPv6 | |||||||||||
NPD | NPD | |||||||||||||
PMTU | PMTU | |||||||||||||
Routage multicast IPv6 | Itinéraires statiques IPv6 | Itinéraires statiques IPv6 | ||||||||||||
RIPng | RIPng | |||||||||||||
BGP4 | BGP4 | |||||||||||||
OSPF v3 | OSPF v3 | |||||||||||||
IS-IS | IS-IS | |||||||||||||
VRRP v3 | VRRP v3 | |||||||||||||
Routage multicast IPv6 | MLD v1/v2 | MLD v1/v2 | ||||||||||||
MLD v1/v2 espionnage | MLD v1/v2 espionnage | |||||||||||||
MVR6 | MVR6 | |||||||||||||
PIM -SM v6 | PIM -SM v6 | |||||||||||||
Tunnel IP | Tunnel IPv6 au-dessus d'IPv6 4 | Tunnel IPv6 au-dessus d'IPv6 4 | ||||||||||||
Tunnel 6to4 | Tunnel 6to4 | |||||||||||||
Tunnel ISATAP | Tunnel ISATAP | |||||||||||||
Service IPv6 | DHCPv6 | DHCPv6 relais | ||||||||||||
DHCPv6 espionnage | ||||||||||||||
Politique d'itinéraire IPv6 | Préfixe IPv6-liste | |||||||||||||
Caractéristiques de fiabilité de l'appareil | BFD | BFD | BFD pour l'itinéraire statique | |||||||||||
BFD pour OSPFv2 | ||||||||||||||
BFD pour VRRP/Track | ||||||||||||||
BFD pour PBR | ||||||||||||||
VRRP | VRRP | VRRP | ||||||||||||
Piste pour VRRP | ||||||||||||||
Lien intelligent | Lien intelligent | Multi-instance | ||||||||||||
Équilibre de charge | ||||||||||||||
Multi-lien | ||||||||||||||
Moniteur-lien | ||||||||||||||
MLAG | MLAG | MLAG basique | ||||||||||||
MLAG port orphelin | ||||||||||||||
Ethernet OAM | EFM | EFM (802.3ah) | Détection automatique | |||||||||||
Détection de défaut de réseau | ||||||||||||||
Poignée de défaut réseau | ||||||||||||||
Boucle à distance | ||||||||||||||
CFM | CFM (802.1ag) | Matériel CCM détecter | ||||||||||||
MAC Ping | ||||||||||||||
Trace MAC | ||||||||||||||
Y.1731 | Y.1731 | Mesure de latence et de gigue | ||||||||||||
QoS Caractéristiques | QoS | Classification du trafic | Classification du trafic basée sur COS/DSCP (classification simple) | |||||||||||
Classification du trafic basée sur ACL (classification complexe) | ||||||||||||||
Classification du trafic basée sur l'en-tête interne des paquets de tunnel | ||||||||||||||
Comportements de la circulation | Planification de la file d'attente | |||||||||||||
Remarque les champs de priorité (COS/DSCP) du paquet sur la base de l'ACL | ||||||||||||||
Remarque les champs prioritaires (COS/DSCP) du paquet en fonction de la carte de table | ||||||||||||||
Redirection d'écoulement | ||||||||||||||
Miroir d'écoulement | ||||||||||||||
Police de la circulation | Police de la circulation en fonction de la direction (d'entrée/sortie) du port | |||||||||||||
Police de la circulation basée sur la direction(in/out) du VLAN | ||||||||||||||
Police de la circulation en fonction de la direction (entrée/sortie) du flux | ||||||||||||||
Police de la circulation basée sur la direction (d'entrée/sortie) du flux agrégé | ||||||||||||||
Mise en forme du trafic | Mise en forme du trafic basé sur la file d'attente | |||||||||||||
Mise en forme du trafic basé sur le port | ||||||||||||||
Gestion de la congestion | Planification SP (priorité stricte) | |||||||||||||
Planification du tournoi à la ronde avec déficit pondéré (WDRR) | ||||||||||||||
SP WDRR calendrier mixte | ||||||||||||||
Évitement de la congestion | Gaisse de la queue (TD) | |||||||||||||
Détection précoce aléatoire pondérée (WRED) | ||||||||||||||
Statistiques de trafic | Statistiques de comptage de paquets et d'octets basées sur la classification de trafic | |||||||||||||
Le nombre de paquets et les statistiques d'octets basés sur la couleur après la police de la circulation | ||||||||||||||
Statistiques des comptes de paquets et des octets passés et abandonnés | ||||||||||||||
ECN (Notification de congestion explicite) | Étiquettes ECN basées sur la chute de la queue | |||||||||||||
Étiquettes ECN basées sur WRED | ||||||||||||||
Réseau virtuel | Tunnel | Passerelle virtuelle | VARP(Virtual -ARP) | |||||||||||
Sous-réseau VARP | ||||||||||||||
VxLAN |
| |||||||||||||
Passerelle distribuée VxLAN | ||||||||||||||
Accès actif-actif VxLAN | ||||||||||||||
Réseau superposé basé sur VxLAN | ||||||||||||||
Le paquet du protocole L2 passe à travers | ||||||||||||||
Éditer DSCP dans l'en-tête externe VxLAN | ||||||||||||||
Éditer l'archétype dans l'en-tête interne VxLAN | ||||||||||||||
BGP EVPN | ||||||||||||||
Prise en charge de l'activation/désactivation de l'horizon divisé par superposition | ||||||||||||||
Tunnel GRE | Tunnel GRE | |||||||||||||
Tunnel NVGRE | Tunnel NVGRE | |||||||||||||
Tunnel GENEVE | Tunnel GENEVE | |||||||||||||
DCB | DCBX | LLDP soutien DCBX TLV | ||||||||||||
PFC | PFC | |||||||||||||
Caractéristiques Metro | IPRAN | LDP | LDP | |||||||||||
Transmission MPLS | Transmission MPLS | |||||||||||||
VPWS | VPWS | |||||||||||||
VPLS | VPLS | |||||||||||||
MPLS OAM | MPLS OAM | |||||||||||||
Statistiques MPLS | Statistiques MPLS | |||||||||||||
L2VPN | L2VPN | |||||||||||||
L3VPN | L3VPN | |||||||||||||
ACL | MPLS ACL | |||||||||||||
QoS | MPLS QoS | |||||||||||||
SR | Routage de segment basé sur MPLS | |||||||||||||
Sécurité et gestion | Sécurité du système | SSH | SSH v1/v2 | |||||||||||
RSA Génération de clé | ||||||||||||||
RADIUS | RADIUS | |||||||||||||
TACAS | TACAS | |||||||||||||
AAA | Authentification | |||||||||||||
Autorisation | ||||||||||||||
Comptabilité | ||||||||||||||
Dot1x | Port basé sur dot1x | |||||||||||||
Dot1x basé sur MAC | ||||||||||||||
VLAN invité | ||||||||||||||
ACL | MAC/IP ACL | |||||||||||||
Mode de base ACL | ||||||||||||||
Port-groupe ACL | ||||||||||||||
VLAN-groupe ACL | ||||||||||||||
ACL IPv6 | ||||||||||||||
ACL UDF | ||||||||||||||
Plage de temps | ||||||||||||||
Inspection ARP | Inspection ARP | |||||||||||||
Protection de source P | Protection de source IP | |||||||||||||
Sécurité du port | Limitation sur l'apprentissage d'adresses MAC sur l'interface | |||||||||||||
Sécurité VLAN | Limitation sur l'apprentissage d'adresse MAC sur VLAN | |||||||||||||
Politique du plan de contrôle (CoPP) | Liste noire/liste blanche | |||||||||||||
Limite de taux | ||||||||||||||
Limite de trafic CPU | Limite de trafic CPU | |||||||||||||
Empêcher les attaques DDOS | Prévenir les attaques DDOS (ICMP Flood/Schtroumpf/Fragile/LAND/SYN Flood) | |||||||||||||
Filtre de connexion | Filtrage ACL Telnet/SSH | |||||||||||||
Filtrage ACL Telnet/SSH IPv6 | ||||||||||||||
Détection de battement de lien | Détection de battement de lien | |||||||||||||
Gestion du réseau | DHCP | Serveur DHCP | ||||||||||||
Relais DHCP | ||||||||||||||
Espionnage DHCP | ||||||||||||||
Client DHCP | ||||||||||||||
DHCP option 82 | ||||||||||||||
252 d'option DHCP | ||||||||||||||
RMON | RMON | |||||||||||||
SFlow | SFlow v4/v5 | |||||||||||||
IP SLA | IP SLA | |||||||||||||
IPFIX | IPFIX | |||||||||||||
Latence/Tampon moniteur | Moniteur de latence | |||||||||||||
Moniteur tampon | ||||||||||||||
EFD | Détection de flux d'éléphant | |||||||||||||
NTP | Protocole de temps réseau (NTP) | |||||||||||||
PTP (protocole de temps précis 1588 IEEE) | Horloge transparente (TC) | |||||||||||||
Horloge limite (BC) | ||||||||||||||
Désactiver | Désactiver la détection et la récupération | |||||||||||||
DNS | Client DNS statique | |||||||||||||
LLDP | LLDP | |||||||||||||
Configuration Maintenance | Services terminaux | Interface de ligne de commande | Configurations via CLI (interface de ligne de commande) | |||||||||||
Informations d'aide | Configuration de la bannière | |||||||||||||
Informations d'aide en anglais | ||||||||||||||
Service terminal | Service terminal Vty | |||||||||||||
Service terminal console | ||||||||||||||
Gestion de la configuration | Interface de gestion | Interface et configuration de gestion Inband | ||||||||||||
Interface et configuration de gestion hors-bande | ||||||||||||||
Gestion du privilège de l'utilisateur | Priorité privilégiée des utilisateurs et commandes privilégiées | |||||||||||||
SNMP | Gestion du réseau basée sur SNMP v1/v2c/v3 | |||||||||||||
MIB public et privé | ||||||||||||||
Piège public et privé | ||||||||||||||
WEB | Configuration et gestion basée sur l'interface utilisateur WEB | |||||||||||||
RPC-API | Configuration et gestion basée sur RPC-API | |||||||||||||
Smart con fig | Smart con fig (configuration automatique au démarrage du système) | |||||||||||||
OVSDB | Configuration et gestion basée sur OVSDB | |||||||||||||
Configuration du profil système | Changer les spécifications du système en choisissant différents profils STM | |||||||||||||
Contrôle de licence | Configuration des fonctionnalités basée sur la licence | |||||||||||||
Restaurer la configuration d'usine par défaut | Restaurer la configuration d'usine par défaut | |||||||||||||
Système de fichiers | Système de fichiers | Système de fichiers (répertoire de soutien et gestion de fichiers) | ||||||||||||
Télécharger et télécharger | Télécharger et télécharger des fichiers via FTP ou TFTP | |||||||||||||
Télécharger et télécharger des fichiers via modem X | ||||||||||||||
Débogage et maintenance | Debug | Caractéristiques de débogage par module | ||||||||||||
Débogage ICMP | ||||||||||||||
BHM | Moniteur de processus logiciel: moniteur cardiaque Beat | |||||||||||||
Chien de montre Hardware | ||||||||||||||
Journal et alarme | Affichage et alarme d'utilisation du CPU | |||||||||||||
Affichage et alarme d'utilisation de la mémoire | ||||||||||||||
Température de l'appareil, PSU, affichage du statut FAN et alarme | ||||||||||||||
Logs d'opération utilisateur | ||||||||||||||
Gestion des journaux, des alarmes et des informations de débogage | ||||||||||||||
VCT | Test de câble virtuel | |||||||||||||
Diagnostics système | Diagnostic détaillé-collecte d'informations | |||||||||||||
Redémarrage | Redémarrage manuel | |||||||||||||
Redémarrage du calendrier | ||||||||||||||
Redémarrer la journalisation des informations | ||||||||||||||
Diagnostics réseau | Ping | |||||||||||||
Ping IPv6 | ||||||||||||||
Trace-itinéraire | ||||||||||||||
Miroir | Port miroir | |||||||||||||
Miroir d'écoulement | ||||||||||||||
Miroir à distance | ||||||||||||||
Miroir multi-destination (m:n) | ||||||||||||||
Utilisez CPU comme source de miroir | ||||||||||||||
Utilisez le processeur comme destination miroir et analysez le paquet | ||||||||||||||
ERSPAN | ||||||||||||||
Statistiques CPU | Vers CPU/À partir de statistiques de paquets CPU | |||||||||||||
L2 Ping | Détection de connectivité réseau Layer2-L2Ping (MAC Ping/Trace) | |||||||||||||
UDLD | Détection de liaison unidirectionnelle | |||||||||||||
Unidirectionnel | Transmission unidirectionnelle de la fibre | |||||||||||||
Boucle arrière | Boucle de port arrière | |||||||||||||
Boucle arrière de matériel (interne/externe) | ||||||||||||||
Temps système | Configuration du temps | |||||||||||||
Zone de temps | ||||||||||||||
Mise à niveau de la version | Système de mise à niveau des logiciels souples | Mise à niveau avec le fichier image local | ||||||||||||
Mise à niveau avec le serveur TFTP distant | ||||||||||||||
Mise à niveau du démarrage en U | Mise à niveau en ligne u boot | |||||||||||||
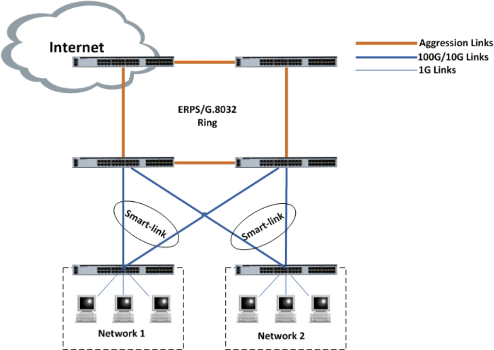
Application


P/N | Description |
DCSL3C-02C24X-5S | Support de rack standard 1U 19 '', SFP 24 × 10G, QSFP28 2 × 100G Double alimentation modulaire, flux d'air avant-arrière/arrière-avant, ventilateur fixe |
Abonnez-vous maintenant, vous pouvez vous remettre de 100 précieuses ressources et de vos livres blancs.
Suivez-nous peut également obtenir les derniers produits et informations de l'industrie dans nos e-mails membres.Apprendre les détails >>>
Appelez-nous sur:
Nous envoyer un courriel:
2106B, # 3D, Cloud Park Phase 1, Bantian, Longgang, Shenzhen, 518129, P.R.C.